
I am a passionate VFX Artist, specialized in FX, having a background in mechanical / calculational engineering. After a few years working as a mechanical engineer i decided to pivot my focus entirely on VFX to combine technical skills in a more creative way and to produce compelling images and animations. My VFX journey started with different DCC packages like Maya (modeling, animation, etc...) to get a broad knowledge about different disciplines before I fully switched over to FX, where Houdini is now my main working environment for almost every kind of task. I love creating beautiful images, doing R&D and working within a striving team.Have a great day!
Contact
Attack on Titan - Cannon Shot inlc. Project Files (Houdini / Axiom / Karma XPU)

Download:
Use discount code IVEGOTTHEPOWER at gumroad checkout to get the HDA for free!Features:
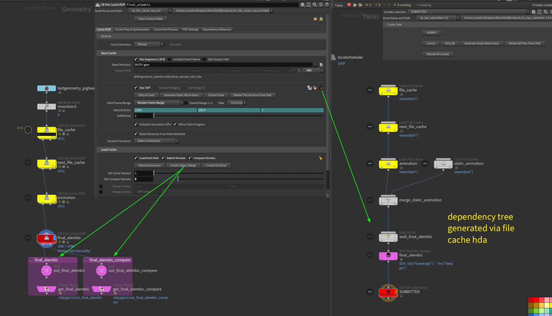
This file cache node combines the advantage of the Labs File Cache Node (like wedging in with TOP) with an improved version management and some other useful functions, to make life a bit easier:- Only one node for caching .bgeo.sc, .vdb, .abc files
- Caching with SOP or TOP nodes
- Automatic creation of depedency tree for ROPnet (fetch or geo/abc rops) and TOPnet. the included [submitter]-nodes will trigger the version update of the file cache hda in SOP.
- Improved version management: cache syncs with the hip file version, when new cache will be created.
- Easier version comparison.
- Hip file version update, archiving of hip-files and deletion of current or previous cache version.
- Option for faster write/read to disk for animations (will create more lightweight point cache + static geometry to deform).
- Some pre-/post process steps.
- Easy import of other project caches
- .zip file contains the main hda for the cache node and the rop/top submitter hda (will update version of caches in the dependecy tree)Requirements: installed Houdini Labs packageCreated in H19.5.493, mainly tested in Rocky LinuxLet me know about bugs or suggestions for improvement. Have fun!
Download:
Use discount code BEAUTY at gumroad checkout to get the HDA for free!
Setup:
- Place lookdev_aces_cg.1.0.hdalc in houdinixx.x/otls-folder or yur hda databse
- Place resource folder LookDev_ACESCG_data-folder in any folder you like
- Refer to the resource folder under Resources tab via user interface of the tool
- Also refer to you hdri folder under Resources tab

Features:
- ACES Workflow
- Different template objects
- Switch to objects on disk or in HIP-file, objects will be placed at orgin
- Turntable animation for objects
- Internal turntable camera, automatic aim depending on object size, cam pos adjustable
- Switch between internal and external camera (connect any cam with input), focal length & aperture recognized for proper MacBeth Chart placement
- Different HDRIs
- Turntable animation for HDRIs
- Different backdrop options / styles, scale of backdrop adjustable, grid texture and turntable plate automatically resized
- MacBeth charts and spheres automatically placed in front of internal or external camera
- Influence of backdrops on MacBeth chart and spheres
- Arnold render node

Download:
Use discount code NUKACOLA at gumroad checkout to get the HDAs for free!Procedural Construction Asset Bundle for Houdini: Get ready for some fancy construction models!All HDAs in this bundle were built during the projects Wastelander (my first fx demo) and Back to the Future (team project with Arvid Schneider and CG Lounge Support) and will generate easy-to-use and simulation-friendly meshes for your next project. UVs for the meshes are available by default or can be calculated optionally. Some of the assets also generates additional geometries suitable for specific simulation cases. All HDAs are provided in Indie licence (.hdalc).Check out the videos below to see how these assets were used in the projects.What assets are included?
- Barrel
- Screw
- Barbed Wire
- Square Beam
- I Beam
- Wooden Pallet
- Corrugated Sheet Metal
- Wire Fence
- Wire Mesh
- Pipe Z
- Metal Barricade
- Wooden Barricade
- Wooden Barrier
Download:
Use discount code GINGERBREAD at gumroad checkout to get the files for free!
Dynamics 400 Assignment: Fire (Houdini / Arnold)
Endterm 300 Project (Houdini / Arnold):
Organic Modeling 300 (ZBrush):
Lighting 300 / Car Paint (Maya / Arnold)
Midterm 300 Project (Houdini / Maya / Substance Painter):
RBD simulation & asset modeling / texturing
Lighting Assignment (MAYA / Vray):
Emily in the movies!
Dynamics Assignment (Houdini / Maya):
Dominos
Endterm 200 Project
Subject: Create a rendered turntable and detail shot in a video of a realistic hard surface object.
Midterm 200 Project
Subject: Create a textured set with an animation.
Animation assignment (MAYA):
Life Plate Integration
Animation assignment (MAYA):
Walk Cycles
Texturing assignment (Substance Painter):
Sci Fi Panel
Texturing assignment (Substance Painter):
Tank Girl
Texturing assignment (Substance Painter):
The Room
Texturing assignment (Substance Painter):
Meet Mat
Lighting assignment (MAYA / Vray):
Studio Harcourt
Lighting assignment (MAYA / Vray):
Film Noir
Lighting assignment (MAYA / Vray):
Lighting for mood
Endterm 100 Project
Subject: Playblast of an animation in an exterior environment using the hobo rig
Modeling assignment (MAYA)
Subject: Electronic device
Modeling assignment (MAYA)
Subject: Robot (In Work)
Modeling assignment (MAYA)
Subject: Musical instrument (In Work)
Third MAYA assignment (MAYA / Arnold)
Subject: Exterior
Second MAYA assignment (MAYA / Arnold)
Subject: Interior
First MAYA assignment (MAYA / Arnold)
Subject: Fantasy House
First tries in digital painting.
A video of a scene I made in C4D. First try of rendering a scene with Octane.